本教程操作环境:Windows10系统、mysql8版本、Dell G3电脑。
mysql sakila是什么?
MySQL Sakila样本数据库
Sakila样本数据库介绍
Sakila样本数据库是MySQL官方提供的一个模拟DVD租赁信息管理的数据库,提供了一个标准模式,可作为书中例子,教程、文章、样品,等等,对学习测试来说是个不错的选择。
1、下载地址:
MySQL :: Other MySQL Documentation https://dev.mysql.com/doc/index-other.html
(Example Databases --> sakila database --> zip包或.tar.gz包均可)
2、导入数据 解压后得到3个文件:
sakila.mwb workbench数据模型
sakila-data.sql 表记录信息
sakila-schema.sql 表结构信息
导入两个SQL文件(先导入表结构,再灌数;Linux下# source xx.sql Windows下 SQLyog Ctrl + shift +Q 执行即可)
3、sakila样例数据库DVD租赁业务流程解读
sakila数据库主要描述了DVD租赁系统的业务流程,这里列举其中的关键点解读该流程如何运行:
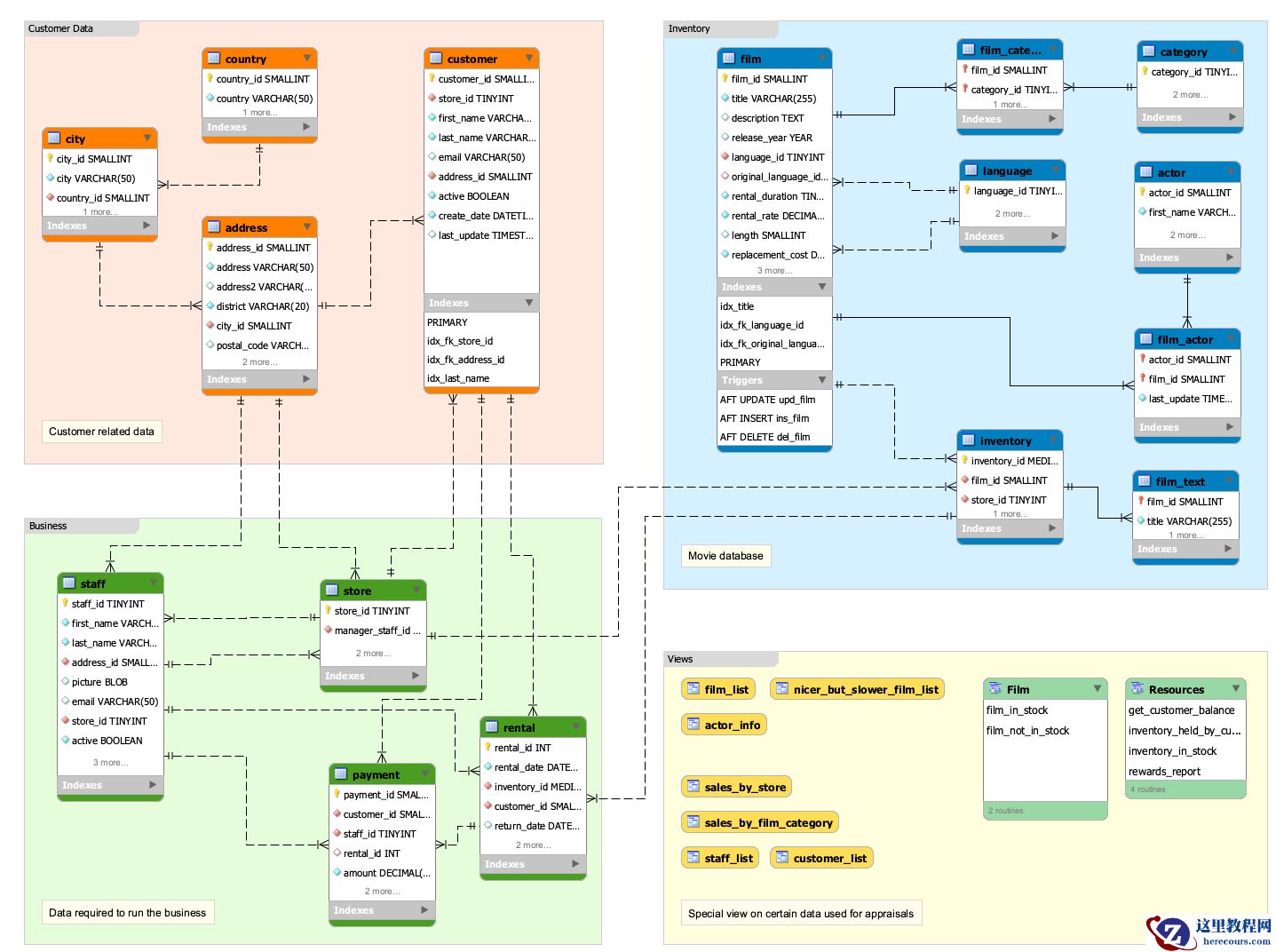
每个商店维护自己的租赁影片清单,当客户取走或归还DVD光盘时会有一个专门的店员对这个清单进行维护; 影片描写的内容同样在维护信息范围之列,如分类(动作、冒险、喜剧等)、演员、等级、特殊分类(如被删除的情节和预告片)。这些信息可能被打印在DVD包装的标签上; 必须在商店注册成为会员才可以租赁光盘; 客户可以在任何一家商店租赁一张或多张光盘,同时商店希望在每张光盘对应的租赁期内规划之前租赁的光盘; 顾客可以在任意时间对任何租赁的光盘付费;4、数据图库模型关系

关于Sakila样例数据库的更详细说明,请参考官方文档:https://dev.mysql.com/doc/sakila/en/
推荐学习:《MySQL视频教程》
