数据库图形客户端(GUI)工具,可以大大帮助开发者提升 SQL 编写与开发的效率。在云时代,企业越来越多的开始采用 RDS,同时也还有部分本地IDC自建数据库,而在云端也会选择/尝试多个不同云厂商。“工欲善其事,必先利其器”,在这样的背景下,看看有哪些工具产品可供选择吧。
整体综述
本文完整对比了 12 种 MySQL 图形客户端(GUI)工具,从产品体验、功能完整度、云适配、计费模式、OS 兼容性等多个角度进行评估与分析,给出推荐。下面产品推荐与整体得分图,读者可根据自己的实际情况选择:
12种MySQL图形客户端评估对比(NineData)
接下来,我们一起看看所有这些工具的特点吧。
NineData
官网地址:
NineData 是一款非常有特色的数据库 SQL 开发产品,对 MySQL 常用功能支持非常完整,包括智能的SQL 补全、SQL 执行历史、结果集编辑、数据对比、结构对比、数据迁移与复制等。它采用 SaaS 架构模式,用户不仅可以免费使用,而且无需下载安装,上手比较简单。NineData 产品更新迭代比较敏捷,对于开发者的新需求响应比较迅速。另外,该产品在多云适配上是其重要的强项,支持多种连接和访问云数据库的方式,对阿里云、腾讯云、华为云、AWS等都有比较好的支持。另外,也适配国内比较流行的 PolarDB、GaussDB、TDSQL 等数据库。
对于新用户 NineData 还会赠送两个示例数据库,供用户使用。另外,NineData 还提供了企业级 SQL 开发能力,支持多用户管理、数据库访问权限控制、变更流程、SQL规范、SQL 与操作审计等内容,可以较好的解决企业内多人协作访问数据库的问题。
NineData 综合评价如下:
产品体验:★★★★
云适配度:★★★★
功能完整:★★★★
是否收费:免费
环境兼容:Windows / Linux / macOS
NineData 产品页面截图
Navicat
官网地址:
Navicat 是一款来自香港的产品,约2000年左右发布,是一个老牌的商业化、闭源数据库管理软件,支持主流的Windows、Mac OS X以及Linux,最近两年开始支持订阅模式,个人使用价格约35美元/月,企业版约69美元/月(参考),国内购买为273元/月,有一定的价格门槛,但其使用体验也还不错,功能也比较完整,包括比较强大的SQL补全、导入导出、结果集编辑、E-R模型、数据对比、结构对比、数据迁移等,但有部分功能仅企业版才具备。Navicat的代码块功能做得比较强,可以非常方便自定义一些自己常用的SQL模板。
Navicat 综合评价如下:
产品体验:★★★★★
云适配度:★★★
功能完整:★★★★★
是否收费:商业收费
环境兼容:Windows / Linux / macOS
Navicat 产品页面截图
MySQL Workbench
官网地址:
Workbench是最老牌的数据库管理工具了。最早由奥地利程序员Michael G. Zinner独立开发,之后Zinner于2003年加入了MySQL AB公司,并于2005年发布了最早的Workbench 5.0版本;2013年发布了,6.0版本;2018年,发布了8.0版本。整体上,该产品依旧随着MySQL的版本而持续更新,但是,更新节奏较慢,界面也非常“老”,并没有受到Oracle/MySQL的重视。
Workbench支持主流的Windows、Mac OS X以及Linux,并且开放源代码。但因为界面架构比较长时间没有更新,所以使用的交互体验一般。因为是MySQL官方工具,功能支持是比较完整的,包括SQL补全、SQL历史、导入导出、结果集编辑、E-R模型、数据对比、结构对比、数据迁移等功能都具备。另外,也提供商业化的企业版,支持部分MySQL企业版的功能。
MySQL Workbench综合评价如下:
产品体验:★★★
云适配度:★
功能完整:★★★★★
是否收费:免费
环境兼容:Windows / Linux / macOS

MySQL Workbench 产品页面截图
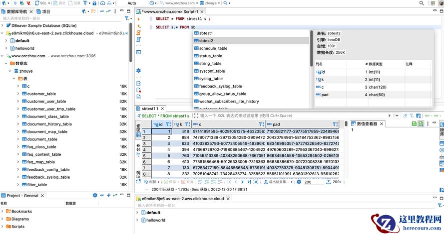
DBeaver
官网地址:
DBeaver 是一个基于 Java 开发数据库管理工具,提供开源免费的版本。因为是基于Java的,所以也能够支持Windows、Linux、macOS 等操作系统,其支持的数据库类型也比较多。同时也是因为基于Java,其在访问的不同的数据库版本时,有时候需要在线做一些驱动更新,需要访问GitHub的一些资源,而因为一些原因,这类更新经常失败,使其使用体验有一定打折。DBeaver也提供了基础的SQL补全、导入导出、结果集编辑等功能,但也有部分功能仅限于企业版(Pro版本)才提供,另外,软件似乎因为比较大的缘故,所以运行起来有点慢。
DBeaver综合评价如下:
产品体验:★★★
云适配度:★★
功能完整:★★★★
是否收费:开源免费(功能限制)+ 商业收费(完整版)
环境兼容:Windows / Linux / macOS

DBeaver 产品页面
phpMyAdmin
官网地址:
这是另一个老牌的开源免费MySQL访问工具了,在云时代之前,开发者经常需要自己搭建自己完整的开发环境(例如“LAMP”)时,该软件还比较流行。从名字可以看出来,这是一个PHP的Web-Based的MySQL访问工具,所以需要使用并不是很方便,需要构建自己的Web服务器和PHP运行环境。一般来说,现在的开发者也并不会这么去做。
另外,phpMyAdmin一直没有商业化,主要靠捐赠和赞助的方式在运转(参考,有意思的是Navicat也在赞助列表,而且是唯一的白金赞助商),整体上,phpMyAdmin其迭代速度非常慢,功能支持也很有限,但是如果是简单、基础的使用,是没有问题的。但,如果是日常开发使用,并不是很推荐。
phpMyAdmin综合评价如下:
产品体验:★★
云适配度:★
功能完整:★★★
是否收费:开源免费
环境兼容:Windows / Linux / macOS

phpMyAdmin 产品页面截图
dbForge
官网地址:https://www.devart.com/dbforge/mysql/
dbForge是devart的核心产品,最早主要是支持SQL Server数据库,最近几年也发布了对MySQL数据库的支持,也是一个商业化收费软件,产品可以下载试用一段时间。根据使用经验来看,体验还是非常不错的,功能也非常完整。但是,仅支持Windows版本,标准版费用为199美元/年,起步价也并不便宜。
dbForge综合评价如下:
产品体验:★★★★★
云适配度:★★
功能完整:★★★★★
是否收费:商业收费
环境兼容:Windows
dbForge 产品页面截图
SQLYOG
官网地址:
SQLyog更多的是专注于数据库的管理,包括性能、监控、优化等方面,也提供基础SQL编辑功能,所以在早期,其在DBA群体中比较受欢迎,但是在整体的开发者中,使用比率并不高。虽然,提供开源的社区版本,但是当前,公司主要在推广其商业版本。
另外,在云时代对于监控与实例管理方面的诉求在降低,在SQL开发与云适配上需求更强。从这个角度来看,并不是很推荐这个这个产品。此外,该软件仅支持Windows系统。最近几年这个产品发展比较缓慢,而且SQL开发功能也不再是主推的功能,所以也并不是特别推荐。
SQLYOG综合评价如下:
产品体验:★★★
云适配度:★
功能完整:★★★
是否收费:开源免费(功能限制)+ 商业收费(完整版)
环境兼容:Windows
SQLYOG 产品页面截图
HeidiSQL
官网地址:
HeidiSQL也是一个发展了很长时间的MySQL客户端,使用Delphi构建,所以整体上,有非常好的Windows使用体验。但是不能支持macOS或者Linux。因为发展时间比较长,功能也比较完整。
新增了部分对于云产品的适配,例如,如果类型选择的是AWS RDS,那么在kill连接的时候会使用特定的存储过程进行kill。
HeidiSQL综合评价如下:
产品体验:★★★★★
云适配度:★★★
功能完整:★★★★
是否收费:开源免费
环境兼容:Windows
HeidiSQL 产品页面截图
阿里云DMS
官网地址:
因为阿里云在国内市占率非常高,所以,阿里云DMS也是一个使用比较广,但是也因为其为阿里云的产品,所以其作为MySQL管理工具并不是非常有名。DMS比较完整的支持MySQL日常SQL开发相关的工作,其功能矩阵也比较完整,可以完成日常的开发工作。
DMS对于阿里云数据库的适配自然是非常好,使用也比较便利。但,其对于其他云数据库(诸如腾讯、华为、AWS)的支持就比较有限,而且似乎也并不会在这方面做任何的投入。另外,DMS最近一年的产品大方向主要是在于"一站式的数据管理",所以新增了数据资产、数据开发任务编排等功能。不再是一个SQL开发工具。
阿里云DMS综合评价如下:
产品体验:★★★★
云适配度:★★
功能完整:★★★★★
是否收费:免费
环境兼容:Windows / Linux / macOS

阿里云DMS 产品页面
BeeKeeper Studio
官网或下载地址:
Beekeeper目前是由一个由个人开发的MySQL GUI软件。界面简洁现代,支持比较基础的SQL开发功能,包括了SQL窗口、创建表等能力,同时有非常好的平台兼容性。向用户提供免费的功能有限的社区版,完整版是收费的,最低价格为19美元。
BeeKeeper Studio综合评价如下:
产品体验:★★★★
云适配度:★
功能完整:★★★
是否收费:开源免费(功能限制)+ 商业收费(完整版)
环境兼容:Windows / Linux / macOS

BeeKeeper Studio 产品页面
Toad Edge
官网地址:
Toad Edge是Quest公司的产品之一。主要支持MySQL和PostgreSQL,当然Toad系列也有支持Oracle/Db2/SQL Server等商业数据库,但都需要下载独立的软件。另外,该软件一般是通过销售渠道去销售的,所以网上也看不到其价格。当前,支持Windows和macOS版本。其功能支持也比较完整,另外,在SQL提示功能上, 比较有特色,支持比较常见的SQL代码提示。
Toad Edge产品综合评价:
产品体验:★★★
云适配度:★
功能完整:★★★★
是否收费:商业收费
环境兼容:Windows / macOS
Toad Edge 产品页面
DbVisualizer
DbVisualizer发展时间也比较长了,支持的数据库种类也非常多,底层是基于Java构建的,有不错的平台兼容性,支持Windows / Linux / macOS,在市场也获得不错认可。不过,该软件仅支持英语,并没有对应的中文支持。
DbVisualizer综合评价如下:
产品体验:★★★★
云适配度:★★
功能完整:★★★★★
是否收费:免费版(功能受限)+ 商业收费
环境兼容:Windows / Linux /macOS

DbVisualizer 产品页面
最后
通过 Wine 等方式支持的 OS 平台,这里并没有考虑,因为根据经验来看,大多数情况下,稳定性都不太好。另外,市面上也还有一些产品超过两年未更新,这里就不再介绍了,例如 MyDB Studio;也有部分软件平台属性太强,例如 Sequel Pro 仅支持 Mac,这里也没有介绍。总体上,打分有较强的主观性,所以仅供参考。
编辑推荐:
- 云时代,最好用的 MySQL 客户端工具推荐03-01
- MySQL添加自增主键的坑03-01
- 我打赌!这个 SQL 题,大部分人答不出来03-01
- MySQL数据库-锁详解03-01
- 技术分享 | 使用 RPM 部署 Oceanbase Proxy03-01
- MYSQL 主键的那些 “有意思” 故事03-01
- 智商狂飙,问了ChatGPT几个数据库问题后,我的眼镜掉了03-01
- 故障分析 | MySQL convert 函数导致的字符集报错处理03-01
相关推荐
-
雷神推出 MIX PRO II 迷你主机:基于 Ultra 200H,玻璃上盖 + ARGB 灯效
2 月 9 日消息,雷神 (THUNDEROBOT) 现已宣布推出基于英
-
制造商 Musnap 推出彩色墨水屏电纸书 Ocean C:支持手写笔、第三方安卓应用
2 月 10 日消息,制造商 Musnap 现已在海外推出一款 Oce
热文推荐
- 云时代,最好用的 MySQL 客户端工具推荐
云时代,最好用的 MySQL 客户端工具推荐
26-03-01 - 我打赌!这个 SQL 题,大部分人答不出来
我打赌!这个 SQL 题,大部分人答不出来
26-03-01 - MySQL数据库-锁详解
MySQL数据库-锁详解
26-03-01 - MYSQL 主键的那些 “有意思” 故事
MYSQL 主键的那些 “有意思” 故事
26-03-01 - 智商狂飙,问了ChatGPT几个数据库问题后,我的眼镜掉了
智商狂飙,问了ChatGPT几个数据库问题后,我的眼镜掉了
26-03-01 - 程序员必备的数据库知识 2:Join 算法
程序员必备的数据库知识 2:Join 算法
26-03-01 - 故障分析 | MySQL死锁案例分析
故障分析 | MySQL死锁案例分析
26-03-01 - 分布式数据库的健康评估
分布式数据库的健康评估
26-03-01 - 还在用破解版Navicat?有款纯Web化SQL开发工具,免安装还免费
还在用破解版Navicat?有款纯Web化SQL开发工具,免安装还免费
26-03-01 - 图文结合带你搞懂MySQL日志之Slow Query Log(慢查询日志)
