任务栏可以帮助用户们快速的打开你想要的应用等等,但是也有不少的win10用户们表示语言栏不能停靠任务栏怎么回事?用户们可以直接的点击鼠标右键下的设置选项,然后来进行操作。下面就让小编来为用户们解析一下win10语言栏不能停靠任务栏详解吧。
win10语言栏不能停靠任务栏详解
1、将开始菜单图标进行鼠标右键点击,在旁边出现的菜单选项中,将其中的【设置】选项进行点击。

2、这时我们就会进入到设置窗口中,将其中的【设备】选项进行点击进入。

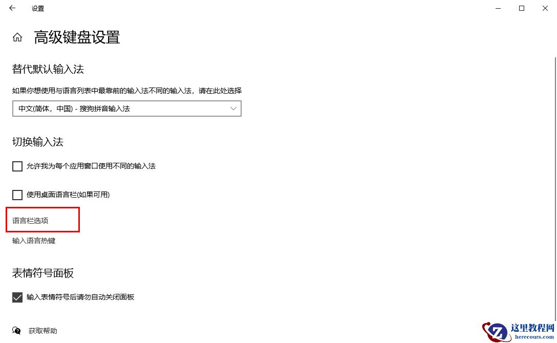
3、这时我们即可来到设备设置页面中,将左侧的【输入】选项进行单击打开,那么右侧页面就会显示出很多的选项,找到其中的【高级键盘设置】选项,将其点击打开。

4、那么在打开的窗口中,我们将【语言栏选项】选项进行点击进入。

5、随后即可弹出一个设置窗口,将其中的【停靠于任务栏】选项进行点击一下,之后点击确定按钮即可保存设置。

