bitlocker是windows的一项功能,可以帮助数据免受非法访问。
Bitlocker有两种类型。
1、设备加密
2、驱动器加密
1、设备加密:在隐私和安全性中,可以对设备进行加密,加密后此设备上的数据以帮助防止离线、未经授权的访问。也可以启动bitlocker驱动器加密。

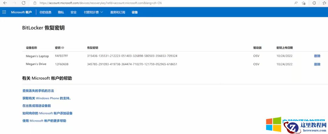
如果你电脑使用微软登录的系统,你的加密密钥可以存储在微软帐户中。如果不是使用的微软帐号,你的密钥就需要导出到U盘或者打印成文档。

2、驱动器加密:允许手动加密一个或者多个驱动器。只需要兼容的可信平台模块TPM芯片,通常驱动器加密是手动启用的。
但是工作或者学校组织,也可以通过管理策略要启动驱动器加密,什么是驱动器加密呢?什么是驱动器,就是我们C盘、D盘、E盘就是驱动器,它可以针对每个盘进行加密,比如我们重要的数据都放到了E盘,那我们就可以单独加密这个硬盘。
举例说明:
我们在控制面板中找到bitlocker驱动器加密。然后选择D盘,启用bitlocker。

第一步,选择解锁此驱动器的方式。
使用密码解锁驱动器,设置完密码后,被锁后,直接输入密码就可以解锁驱动器。

第二步,备份恢复密钥,如果你密码忘记了,还可以通过密钥恢复驱动器。
1、可以保存到microsoft帐户,但是你的windows系统用户必须要是微软帐号登录,如果是本地登录,会报错。


2、保存密钥到U盘。

3、保存到文件,可以把这个恢复密钥保存到其驱动器。

4、也可以把这个密钥打印出来保存。
如果想关闭bitlocker,直接点关闭就可以了,关闭后解锁数据,要看数据有多少,数据越多时间越长。

实战测试非法拷贝数据。

首先,我们对E盘进行bitlocker加密。

加密完成。
加密完成可以看到E盘有个开着锁的小锁。

我们现在通过进PE系统,在PE系统下面打开E盘。
这时,可以看到提示要解锁,但是非法访问人员没有密钥,无法解锁,可以看到E盘现在是个黄色的锁着的小锁,而不是开着的小锁。


非法访问我们的重要数据是没有办法访问的。
这时我们退出PE系统,正常进入系统后,可以看到E盘,还是有个黄色的小锁。这个小锁是锁上的,而不是打开的。
这时我们双击E盘打开,需要输入觖锁密码。
输入完成正确密钥后,可以看到E盘已经正常解锁。可以看到现在的锁是一个蓝色的,开着的小锁。
