问题
买房贷款,选择等额本息?还是等额本金?各自需要支付多少利息?
每个月还的贷款中,有多少支付了本金,多少支付了利息?
假如贷款30年,能计算出这360个月,每个月的还款明细吗?
大额还款,您知道有几种方法吗?大额还款后,您能节省多少钱?
背景
从银行贷款有2种方式:等额本金,等额本息。等额本金,每月还贷金额中本金是固定的,比如贷款30万,30年还清,第一个月大约偿还2100元,其中本金800多元,利息1200多元,以后每个月本金都是这些,这种方法,产生的利息相比等额本息少一些。 等额本息,每月偿还的本息是固定的,同样贷款30万,30年还清,采取这种方式,每个月都偿还接近1600元,虽然每月比等额本金还贷少一些,但是还款周期中,产生的利息比等额本金多一些。
房贷分析器
软件源码开源,github下载地址:Despositor源码:visual studio 2013 C#.net ,欢迎下载。
支持功能
1)支持配置贷款信息;2)支持两种贷款方式下,还贷情况及每月明细:本息,本金,利息,利息率;3)大额还款,目前仅支持一种大额还款方式:缩短还款周期方式后,最新还贷情况及明细;4)提供分页浏览显示功能。
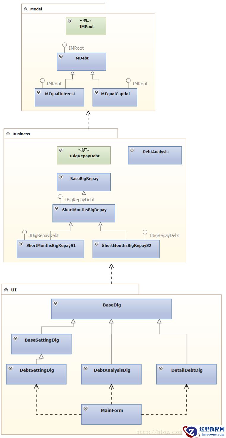
软件结构
公有4层结构: 分别Lib层,提供xml贷款配置本地保存服务,业务模型层,业务逻辑层,界面层 。 主要的对象包括:
Model层 :IMRoot:模型根接口;MDebt:贷款模型基对象 ; MEqualCaptial:等额本金模型对象;MEqualInterest:等额本息模型对象。
业务层 :DebtAnalysis:提供贷款相关分析的业务逻辑; BaseBigRepay;大额还款业务分析基类,之所以分离出这个对象,是因为大额还贷有多种方法;ShortMonthsBigRepay:缩短周期大额还款基类; IBigRepayDebt大额还款接口;ShortMonthsBigRepayS1:贷款方式为等额本金 ; ShortMonthsBigRepayS2:贷款方式为等额本息。
界面层 :BaseDlg:页面的母版页,所有页面的根类;BaseSettingDlg:贷款配置基对话框; DebtSettingDlg:贷款配置对话框;DebtAnalysisDlg :贷款分析对话框 ;DetailDebtDlg:贷款明细对话框; MainForm:软件的主界面。
软件结构的UML图如下:

测试
假定贷款金额30万,贷款时长30年,贷款方式为:等额本金,贷款年利率为4.9%,假定贷款起始日期为2015年10月。
打开软件,界面如下图所示,点击“贷款设置”,在此界面,输入贷款信息,设置完后,点击保存,配置信息保存到本地。

接下来,开始还贷情况分析,点击贷款分析,贷款分析界面如下所示。分析结果显示,已还金额栏显示,已还本息:3.25万,已还本金:1.33万,已还利息:1.91万,大家可以看出银行怎么赚钱来的了吧?!

在此界面,点击“明细”按钮,得到已还金额明细图:

从未还栏可以看出,未还金额 本息:48.86万,本金:28.67万,利息:20.19万。未还金额的明细图见下:
大额还贷
可以看到,起初还贷的利息率还是非常高的啊,大约60%。所以,手头有点钱了,还是适当多换些贷款啊!点击“提前还贷”按钮,输入大额还款时间:“2017-02”,输入大额还贷金额10万,点击“计算”。

得到未还本息,本金,利息,节省利息,大家可以看到能够少还11万多呢!从柱状图上也可以看出来,节省了不少钱啊!!! 点击“明细”,可以分页浏览大额还贷后的,每月的还贷情况:

大额还款前后的比较 :
| 还贷 | 时间 | 本息 | 本金 | 利息 | 利息率 |
|---|---|---|---|---|---|
| 大额还贷前 | 2019-3 | 1922 | 833 | 1089 | 57% |
| 大额还贷后 | 2019-3 | 1514 | 833 | 681 | 45% |
从图可知,大额还款后,你支付的利息少了,利息率减少了12个点。
以上就是基于c#,visual studio中写的一个房贷分析器图文详情的内容,更多相关内容请关注PHP中文网(www.php.cn)!
