数据库管理-第144期 深入使用EMCC-01(20240204)
作者:胖头鱼的鱼缸(尹海文) Oracle ACE Associate: Database(Oracle与MySQL) 网思科技 DBA总监 10年数据库行业经验,现主要从事数据库服务工作 拥有OCM 11g/12c/19c、MySQL 8.0 OCP、Exadata、CDP等认证 墨天轮MVP、认证技术专家,ITPUB认证专家,OCM讲师 圈内拥有“总监”、“保安”、“国产数据库最大敌人”等称号,非著 名社恐(社交恐怖分子) 公众号:胖头鱼的鱼缸;CSDN:胖头鱼的鱼缸(尹海文);墨天轮:胖头鱼的鱼缸;ITPUB:yhw1809。 除授权转载并标明出处外,均为“非法”抄袭。
之前写过不少和EMCC相关的内容,包括安装升级及部分使用案例,但是比较零散,这里先汇总一下:
这里准备使用若干期来讲讲EMCC的深入点的配置与使用,所有内容都源自于实际生产。
1 用户管理
这里指的是EMCC本身的用户,在生产过程中除了我们长期使用的超级管理员sysman,也可以给其他EMCC使用者配置对应权限的用户,我们这里配置的最多的就是针对某个PDB的全部权限,不能打开其他的数据库:
这里不建议配置其他权限,也不需要配置Role(主要是为了精细化权限控制)。至此用户创建完成,该用户仅对wgbak这个数据库集群下的PDB_TEST有所有权限。
这里在说明一下,这里创建的用户和sysman用户一样在EMCC的资料库也会同步创建数据库用户。
2 配置告警动作
首先EMCC是支持SNMP的,v1和v3都可以,还有email和webhook等,这些配置过程是图形化的,而且要外部对接,这里就不做演示了。但是这里也要说明一点,一些email和webhook的接口标准与咱们使用的不一定能对接的上,而且EMCC一般用于内网,是无法直接连接到对应外部接口的(即使打通也有安全风险)。 所以我的方式是自己写了个Python,定期刷EMCC资料库中的一张表,然后将表中最近N分钟的内容发送到客户内网自建的短信接口上。但是这里有一点比较麻烦的是,EMCC资料库内部记录告警的表,比较分散,而且并非所有内容都会记录在表中。EMCC官方文档给了一个解决方案Cloud Control Monitoring Guide-6 Using Notifications,在Defining a PL/SQL-based Notification Method(https://docs.oracle.com/en/enterprise-manager/cloud-control/enterprise-manager-cloud-control/13.5/emmon/using-notifications.html#GUID-FE309CE0-2ED3-460A-AA95-71A062DCC125)章节中可以通过下面的PL/SQL来实现告警内容的实时汇总至一张表:
-- 使用sysman用户创建:CREATE TABLE event_log ( notification_type VARCHAR2(32), repeat_count NUMBER, ruleset_name VARCHAR2(256), rule_owner VARCHAR2(256), rule_name VARCHAR2(256), message VARCHAR2(4000), message_url VARCHAR2(4000), event_instance_guid RAW(16), event_type VARCHAR2(20), event_name VARCHAR2(512), event_msg VARCHAR2(4000), categories VARCHAR2(4000), source_obj_type VARCHAR2(120), source_obj_name VARCHAR2(256), source_obj_url VARCHAR2(4000), severity VARCHAR2(128), severity_code VARCHAR2(32), target_name VARCHAR2(256), target_type VARCHAR2(128), target_url VARCHAR2(4000), host_name VARCHAR2(256), timezone VARCHAR2(64), occured DATE, ca_guid RAW(16), ca_name VARCHAR2(128), ca_owner VARCHAR2(256), ca_type VARCHAR2(256), ca_status VARCHAR2(64), ca_status_code NUMBER, ca_job_step_output VARCHAR2(4000), ca_execution_guid RAW(16), ca_stage_change_guid RAW(16) ) ;CREATE OR REPLACE PROCEDURE log_event(s IN GC$NOTIF_EVENT_MSG)IS l_categories gc$category_string_array; l_ca_obj gc$notif_corrective_action_job; l_categories_new VARCHAR2(1000);BEGIN -- save event categories l_categories := s.event_payload.categories; IF l_categories IS NOT NULL THEN FOR c IN 1..l_categories.COUNT LOOP l_categories_new := (l_categories_new|| c || ' - ' || l_categories(c)||','); END LOOP; END IF; -- save event message IF s.msg_info.notification_type = 'NOTIF_CA' AND s.event_payload.corrective_action IS NOT NULL THEN l_ca_obj := s.event_payload.corrective_action; INSERT INTO event_log (notification_type, repeat_count, ruleset_name, rule_name, rule_owner, message, message_url, event_instance_guid, event_type, event_name, event_msg, categories, source_obj_type, source_obj_name, source_obj_url, severity, severity_code, target_name, target_type, target_url, host_name, timezone, occured, ca_guid, ca_name, ca_owner, ca_type, ca_status, ca_status_code, ca_job_step_output, ca_execution_guid, ca_stage_change_guid) VALUES (s.msg_info.notification_type, s.msg_info.repeat_count, s.msg_info.ruleset_name, s.msg_info.rule_name,s.msg_info.rule_owner, s.msg_info.message, s.msg_info.message_url, s.event_payload.event_instance_guid, s.event_payload.event_type, s.event_payload.event_name, s.event_payload.event_msg, l_categories_new, s.event_payload.source.source_type, s.event_payload.source.source_name, s.event_payload.source.source_url, s.event_payload.severity, s.event_payload.severity_code, s.event_payload.target.target_name, s.event_payload.target.target_type, s.event_payload.target.target_url, s.event_payload.target.host_name, s.event_payload.target.target_timezone, s.event_payload.occurrence_date, l_ca_obj.JOB_GUID, l_ca_obj.JOB_NAME, l_ca_obj.JOB_OWNER, l_ca_obj.JOB_TYPE, l_ca_obj.JOB_STATUS, l_ca_obj.JOB_STATUS_CODE, l_ca_obj.JOB_STEP_OUTPUT, l_ca_obj.JOB_EXECUTION_GUID, l_ca_obj.JOB_STATE_CHANGE_GUID); ELSE INSERT INTO event_log (notification_type, repeat_count, ruleset_name, rule_name, rule_owner, message, message_url, event_instance_guid, event_type, event_name, event_msg, categories, source_obj_type, source_obj_name, source_obj_url, severity, severity_code, target_name, target_type, target_url, host_name, timezone, occured, ca_guid, ca_name, ca_owner, ca_type, ca_status, ca_status_code, ca_job_step_output, ca_execution_guid, ca_stage_change_guid) VALUES (s.msg_info.notification_type, s.msg_info.repeat_count, s.msg_info.ruleset_name, s.msg_info.rule_name, s.msg_info.rule_owner, s.msg_info.message, s.msg_info.message_url, s.event_payload.event_instance_guid, s.event_payload.event_type, s.event_payload.event_name, s.event_payload.event_msg, l_categories_new, s.event_payload.source.source_type, s.event_payload.source.source_name, s.event_payload.source.source_url, s.event_payload.severity, s.event_payload.severity_code, s.event_payload.target.target_name, s.event_payload.target.target_type, s.event_payload.target.target_url, s.event_payload.target.host_name, s.event_payload.target.target_timezone, s.event_payload.occurrence_date, null,null,null,null,null,null,null,null,null); END IF; COMMIT;END log_event; /--这里由于时间记录会包含时区信息,可能会出现记录异常的现象,因此需要调整,调整后PL/SQL如下:CREATE OR REPLACE PROCEDURE log_event(s IN GC$NOTIF_EVENT_MSG)IS l_categories gc$category_string_array; l_ca_obj gc$notif_corrective_action_job; l_categories_new VARCHAR2(1000);BEGIN -- save event categories l_categories := s.event_payload.categories; IF l_categories IS NOT NULL THEN FOR c IN 1..l_categories.COUNT LOOP l_categories_new := (l_categories_new|| c || ' - ' || l_categories(c)||','); END LOOP; END IF; -- save event message IF s.msg_info.notification_type = 'NOTIF_CA' AND s.event_payload.corrective_action IS NOT NULL THEN l_ca_obj := s.event_payload.corrective_action; INSERT INTO event_log (notification_type, repeat_count, ruleset_name, rule_name, rule_owner, message, message_url, event_instance_guid, event_type, event_name, event_msg, categories, source_obj_type, source_obj_name, source_obj_url, severity, severity_code, target_name, target_type, target_url, host_name, timezone, occured, ca_guid, ca_name, ca_owner, ca_type, ca_status, ca_status_code, ca_job_step_output, ca_execution_guid, ca_stage_change_guid) VALUES (s.msg_info.notification_type, s.msg_info.repeat_count, s.msg_info.ruleset_name, s.msg_info.rule_name,s.msg_info.rule_owner, s.msg_info.message, s.msg_info.message_url, s.event_payload.event_instance_guid, s.event_payload.event_type, s.event_payload.event_name, s.event_payload.event_msg, l_categories_new, s.event_payload.source.source_type, s.event_payload.source.source_name, s.event_payload.source.source_url, s.event_payload.severity, s.event_payload.severity_code, s.event_payload.target.target_name, s.event_payload.target.target_type, s.event_payload.target.target_url, s.event_payload.target.host_name, s.event_payload.target.target_timezone, sysdate, l_ca_obj.JOB_GUID, l_ca_obj.JOB_NAME, l_ca_obj.JOB_OWNER, l_ca_obj.JOB_TYPE, l_ca_obj.JOB_STATUS, l_ca_obj.JOB_STATUS_CODE, l_ca_obj.JOB_STEP_OUTPUT, l_ca_obj.JOB_EXECUTION_GUID, l_ca_obj.JOB_STATE_CHANGE_GUID); ELSE INSERT INTO event_log (notification_type, repeat_count, ruleset_name, rule_name, rule_owner, message, message_url, event_instance_guid, event_type, event_name, event_msg, categories, source_obj_type, source_obj_name, source_obj_url, severity, severity_code, target_name, target_type, target_url, host_name, timezone, occured, ca_guid, ca_name, ca_owner, ca_type, ca_status, ca_status_code, ca_job_step_output, ca_execution_guid, ca_stage_change_guid) VALUES (s.msg_info.notification_type, s.msg_info.repeat_count, s.msg_info.ruleset_name, s.msg_info.rule_name, s.msg_info.rule_owner, s.msg_info.message, s.msg_info.message_url, s.event_payload.event_instance_guid, s.event_payload.event_type, s.event_payload.event_name, s.event_payload.event_msg, l_categories_new, s.event_payload.source.source_type, s.event_payload.source.source_name, s.event_payload.source.source_url, s.event_payload.severity, s.event_payload.severity_code, s.event_payload.target.target_name, s.event_payload.target.target_type, s.event_payload.target.target_url, s.event_payload.target.host_name, s.event_payload.target.target_timezone, sysdate, null,null,null,null,null,null,null,null,null); END IF; COMMIT;END log_event;
这里还需要注意一下,在完成升级(包括大版本和补丁)或其他操作后,查询表名(或视图)可能会产生变化,变为event_log_e。
-- 每5分钟读一次该表信息,然后将查出来的内容发给外部接口select event_type:'||event_type||',severity:'||severity||',target_name:'||target_name||',message:'||message||',occured:'||to_char(occured,'yyyy-mm-dd hh24:mi:ss') from sysman.event_log(_e) where id >0 and occured>sysdate-5/(24*60); -- 这里一般还会根据实际情况排除一些内容,比如: host_name like 'xxx.xxx.xxx%' message not like 'Metrics Global Cache Blocks Lost%' message not like '%job%' message not like '%CHA%' message not like '%Memory%' message not like '%SYS%' -- 根据自身情况进行调整
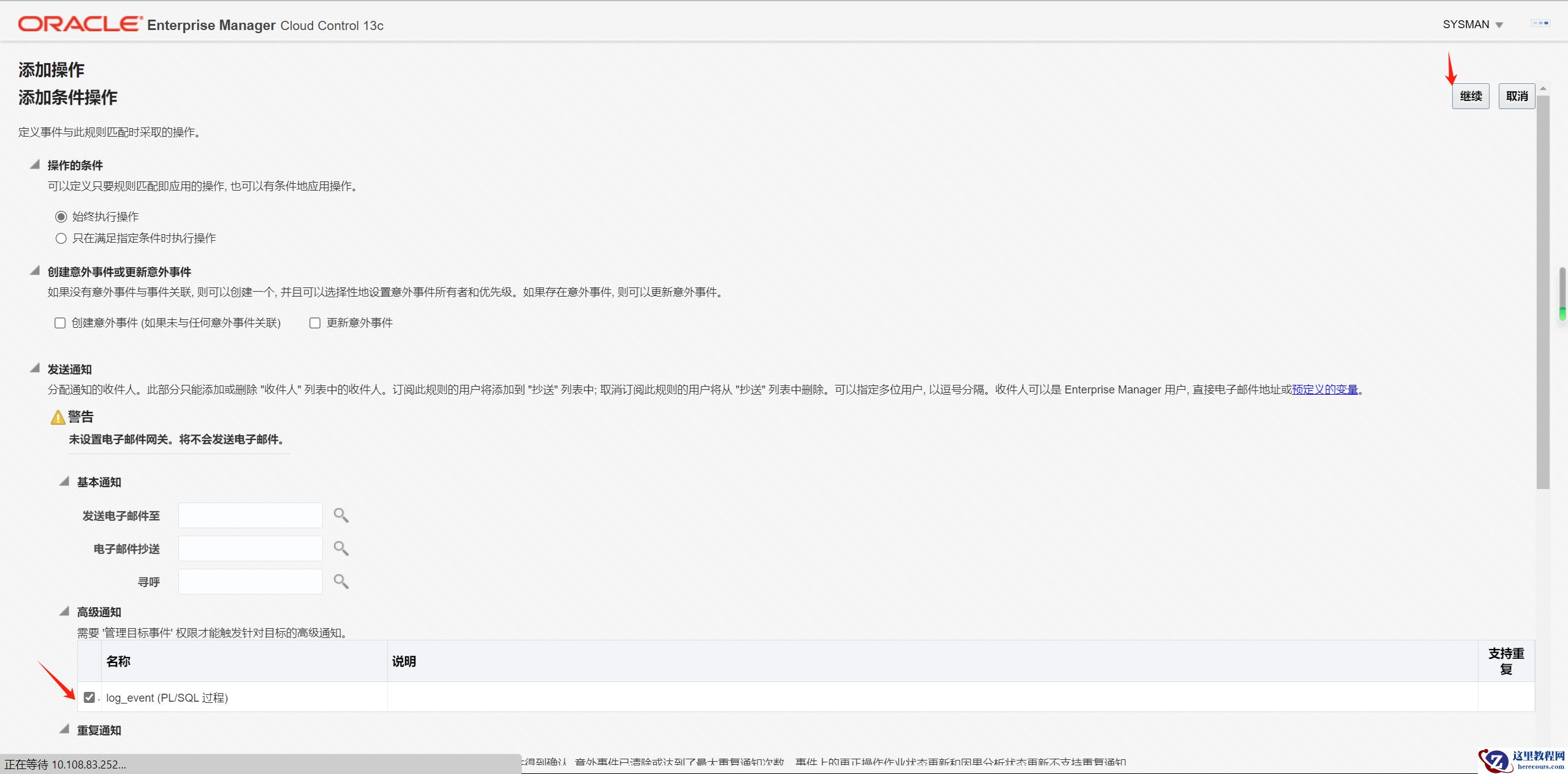
接下来还需要在EMCC里面将这个PL/SQL与通知操作进行关联:
可以通过“测试PL/SQL过程”来测试,这里还需要注意一点,使用中可能会出现PL/SQL无法正常调用的情况,可以在EMCC或直接到资料库中重新编译该PL/SQL即可。
通知操作完成之后,我们仍然无法在表中获取告警信息,这里还需要配置意外事件规则。
3 配置意外事件规则
这里可以以各种方式配置告警的目标内容。
这里默认选项即可。
这里我们一般配置“度量告警”和“目标可用性”两种规则即可。
如果有其他类型告警动作,继续添加即可。
可以根据自己喜好改名。
完成创建后,对应的告警信息就会通过前面配置的PL/SQL正常实时刷入对应表中。

总结
本篇文章,讲解了如何配置EMCC用户和如何实现基于PL/SQL的告警。 老规矩,知道写了些啥。
